Maritime Safety through Clustering

This study presents a novel clustering framework for maritime traffic pattern recognition, addressing inefficiencies and interpretability issues in current methods. Utilizing advanced techniques, it aims to enhance navigation safety and improve maritime traffic management through more effective analysis of large-scale data.

Challenges in Maritime Traffic Analysis

Maritime traffic pattern recognition is essential for safe and efficient navigation in busy shipping lanes. Accurately identifying and predicting navigational behaviors from Automatic Identification System (AIS) data is crucial for developing intelligent shipping systems. However, existing trajectory clustering approaches face significant challenges, including computational inefficiency due to complex similarity measures and the need for repeated parameter tuning. Additionally, these methods often lack interpretability, failing to adequately characterize clusters through operational features and interaction patterns.

These limitations impede the practical application of clustering-based methods, particularly in complex maritime environments with dense traffic flows and frequent interactions. Traditional methods struggle to distinguish between different traffic patterns, posing potential safety risks and inefficiencies. The increasing volume of AIS data further highlights the need for improved methods in maritime traffic analysis.

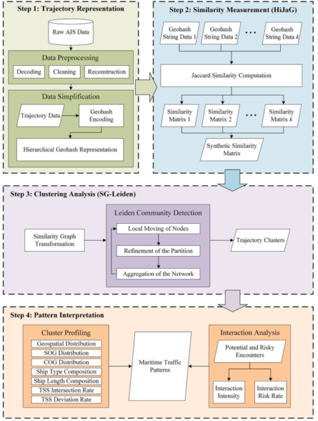
Innovative Framework for Traffic Pattern Recognition

The research introduces a framework designed to overcome the limitations of existing clustering-based methods. Central to this framework is the Hierarchical Jaccard on Geohash (HiJaG) method, which streamlines similarity measurement by integrating hierarchical spatial gridding with set-based comparison. This approach reduces computational costs and facilitates multi-scale spatial analysis of maritime traffic.

The study also presents the Similarity Graph-based Leiden (SG-Leiden) clustering method, which transforms the similarity matrix into a graph for robust clustering without cumbersome parameter adjustments. By leveraging the Leiden community detection algorithm, the method adapts to structural variations in the data, yielding stable and accurate clustering results.

To enhance interpretability, the framework includes a pattern interpretation step that profiles each cluster based on spatial coverage, movement regularity, and behavioral properties. This step also examines encounter-driven interaction patterns, providing a comprehensive understanding of maritime traffic dynamics.

Validation and Findings

The proposed framework was validated through a case study using AIS and Traffic Separation Scheme (TSS) data from the Gulf of Finland. Results demonstrate that the framework achieves superior accuracy and efficiency compared to baseline methods, with computation time reduced significantly. The interpretation of clustering results reveals distinct pattern characteristics, highlighting the framework’s ability to capture complex maritime traffic dynamics.

These findings underscore the practical value of the framework in supporting enhanced navigation safety and maritime traffic management. By addressing the computational and interpretability challenges of existing methods, the study facilitates more effective analysis of large-scale maritime traffic data.

Future Prospects and Impact

The study’s innovations hold significant potential for advancing maritime traffic management and navigation safety. By providing a more efficient and interpretable framework for traffic pattern recognition, the research supports proactive decision-making and anomaly detection in maritime operations. The framework’s capability to handle large-scale data and complex traffic patterns makes it a valuable tool for both human-operated and autonomous ships.

We thank the authors for their valuable contribution to the field. For those interested in exploring this research further or contributing insights, we encourage you to engage with the ongoing discourse in maritime traffic analysis.

Reference: Guo, S., Bolbot, V., Lu, L., Chen, P., & Valdez Banda, O. A. An efficient and interpretable clustering-based framework for large-scale maritime traffic pattern recognition. DOI: https://doi.org/10.1016/j.engappai.2026.114311

Leave a Comment

Your email address will not be published. Required fields are marked *